BEFORE
First, you must identify the questionnaire to be configured in the application. For this example, we will configure the following questionnaire: Beck Anxiety Inventory.

AFTER
There are several options to configure the questionnaires.
Option #1
Click on the QuickLinks text, located at the top of the screen.
Select the Settings option.

- The following screen will be displayed:

- Click on the Clinical button and then select the Evaluation Forms option.

- The following screen will be displayed:

- Press the Add button, located at the top of the screen.

- The Questionnaires section will be enabled.

- Continue with the following instructions:
Paper Document
Configuration Instructions
- Type the title of the questionnaire in the Title field.

Paper Document

TO ADD THE INSTRUCTIONS
- Press the button labeled Add / Edit Questionnaire Instructions.

- The Questionnaire Instructions screen will be displayed.

- Write the instructions on the paper, in the section called Instructions.
- Press the OK button.

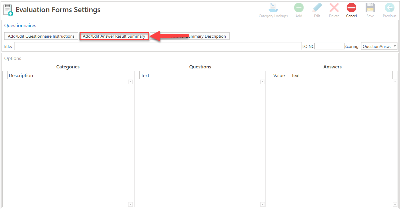
TO ADD THE SUMMARY OF THE RESULTS
- Press the Add / Edit Answer Result Summary button.

- The Answer Summary Editor screen will be displayed.
- Right-click on the screen and select the Add option.

- A new row will be displayed.
- Record the summary of the results, according to the paper questionnaire.
- Select the color, according to your preference.
- Repeat the option to add a new row as many times as necessary.
- Press the Save button.
TO ADD THE SUMMARY DESCRIPTION.
- Press the Add / Edit Answer Summary Description button.
- Type the content.

- Press the OK button.

TO ADD THE QUESTIONS OF THE QUESTIONNAIRE.
- Right-click on the first column.
- Select the Add Category option.
- The Category Editor screen will be displayed.
- Type the first category, if the questionnaire does not have categories, but questions, type Questions.
Press the OK button.

- It will be displayed as follows:
- In the 2nd column, press the right mouse button and select the Add Question option.

- The following screen will be displayed:

Type the description of the first question and select the question type, in this example select MultipleChoice.
It will be displayed as follows.
Select the 2nd table option in this example Numbeness or tingling.

- Press the Ok button.

- Then in the 3rd table, press the right mouse button and select the option called Add Answer.

- The following screen will be displayed:

- Add all the answers, according to the paper questionnaire, the Value field will contain the numerical value.

- Repeat the process until all the options have been recorded.
- Once you have finished, press the Save button to save the questionnaire.
- When you have finished typing them all, the screen will display as follows:

At the end, the questionnaire will be displayed as follows:

- Press the Settings button in the main menu.

- The following screen will be displayed:

- Click on the Clinical button and then select the Evaluation Forms option.

- The following screen will be displayed:

- Press the Add button, located at the top of the screen.

- The Questionnaires section will be enabled.

- Continue with the following instructions:
Paper Document
Configuration Instructions
- Type the title of the questionnaire in the Title field.

Paper Document

TO ADD THE INSTRUCTIONS
- Press the button labeled Add / Edit Questionnaire Instructions.

- The Questionnaire Instructions screen will be displayed.

- Write the instructions on the paper, in the section called Instructions.
- Press the OK button.

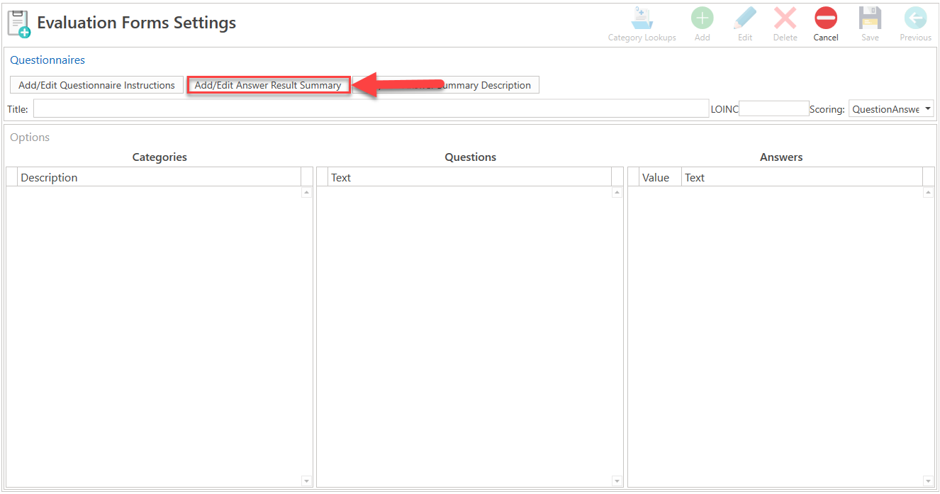
TO ADD THE SUMMARY OF THE RESULTS
- Press the Add / Edit Answer Result Summary button.

- The Answer Summary Editor screen will be displayed.
- Right-click on the screen and select the Add option.

- A new row will be displayed.
- Record the summary of the results, according to the paper questionnaire.
- Select the color, according to your preference.
- Repeat the option to add a new row as many times as necessary.
- Press the Save button.
TO ADD THE SUMMARY DESCRIPTION.
- Press the Add / Edit Answer Summary Description button.
- Type the content.

- Press the OK button.

TO ADD THE QUESTIONS OF THE QUESTIONNAIRE.
- Right-click on the first column.
- Select the Add Category option.
- The Category Editor screen will be displayed.
- Type the first category, if the questionnaire does not have categories, but questions, type Questions.
Press the OK button.

- It will be displayed as follows:
- In the 2nd column, press the right mouse button and select the Add Question option.

- The following screen will be displayed:

Type the description of the first question and select the question type, in this example select MultipleChoice.
It will be displayed as follows.
Select the 2nd table option in this example Numbeness or tingling.

- Press the Ok button.

- Then in the 3rd table, press the right mouse button and select the option called Add Answer.

- The following screen will be displayed:

- Add all the answers, according to the paper questionnaire, the Value field will contain the numerical value.

- Repeat the process until all the options have been recorded.
- Once you have finished, press the Save button to save the questionnaire.
- When you have finished typing them all, the screen will display as follows:

At the end, the questionnaire will be displayed as follows:

Recommended Article:
- Learn More About: Settings / Clinical / Evaluation Forms Settings