There are several options to deactivate a command in the Tasks screen.
Option #1
- Go to the Workflow screen.
- Click on the Clinical Tasks tab, located on the right side of the screen.

- The following section will be displayed:

Double-click on the patient to display the assigned clinical tasks.

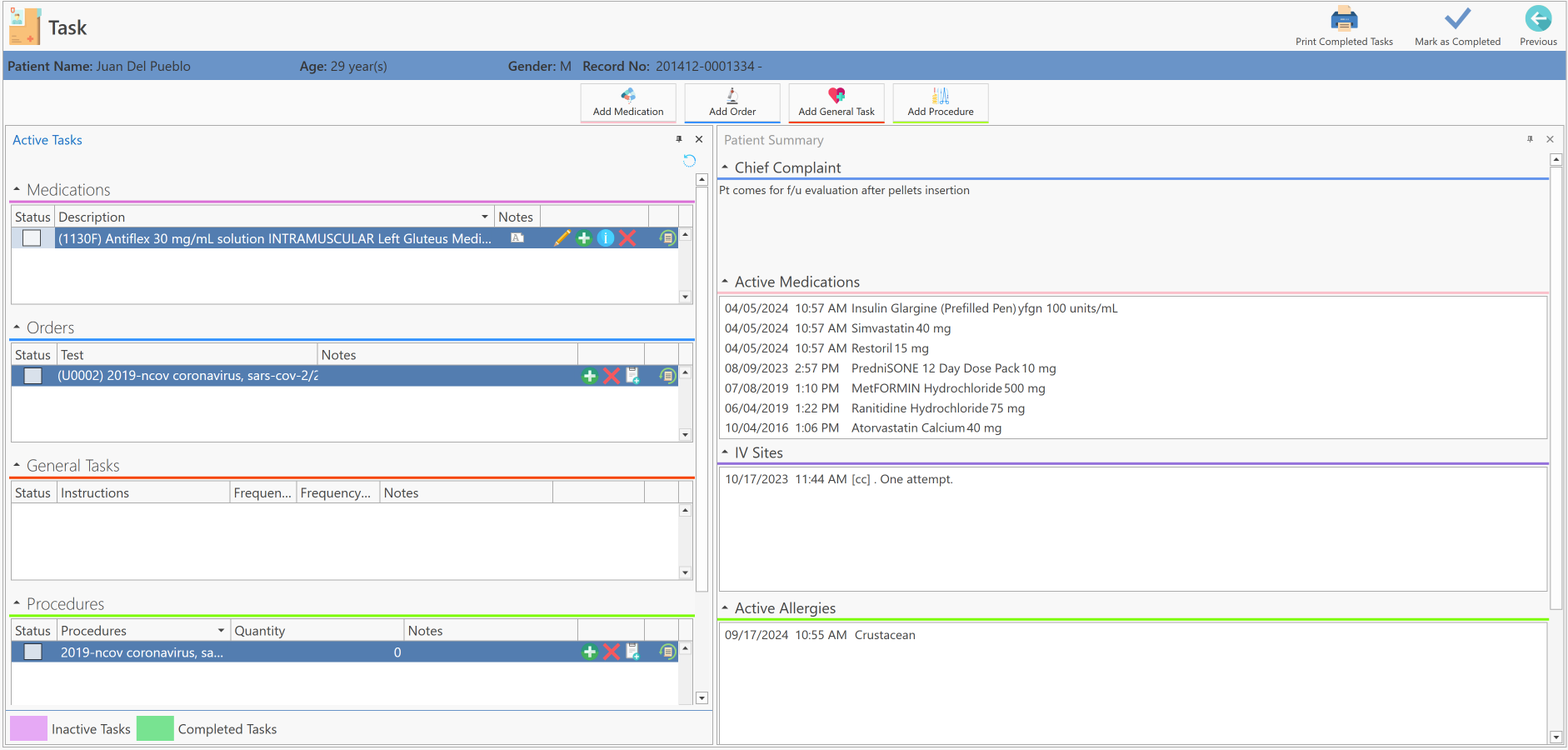
The following screen will be displayed:

- In the Orders section, click on the Delete button.

- The following confirmation message will be displayed:

- Enter the reason why you are deleting the selected order.
- Then press the OK button to complete the action.
Important Note: This action can only be performed by the provider. If the provider wishes to give you access to this action, you must select the Clinical Inactive General Tasks, Medication Tasks, Order Tasks and Procedures Tasks permission.
- Once the order deletion process has been completed, it will change to purple to identify that the order has been deleted or deactivated.

Option #2
- Go to the Workflow screen.
- Press the More Options button, located at the end of the patient line.

- The following options will be displayed:

- Select the View Clinical Tasks option.

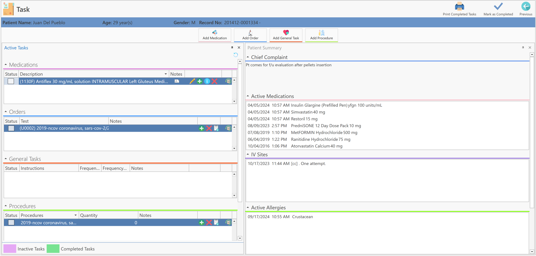
- The following screen will be displayed automatically:

In the Orders section, click on the Delete button.

- The following confirmation message will be displayed:

- Enter the reason why you are deleting the selected order.
- Then press the OK button to complete the action.
Important Note: This action can only be performed by the provider. If the provider wishes to give you access to this action, you must select the Clinical Inactive General Tasks, Medication Tasks, Order Tasks and Procedures Tasks permission.
- Once the order deletion process has been completed, it will change to purple to identify that the order has been deleted or deactivated.

Option #3
- Go to the Workflow screen.
- Open the note of the patient with pending clinical tasks assigned.

- The following screen will be displayed:

- Press the Active Tasks button, located in the Side Bar section.

- Or, press the Search button located at the top left of the screen and select the Active Tasks option.
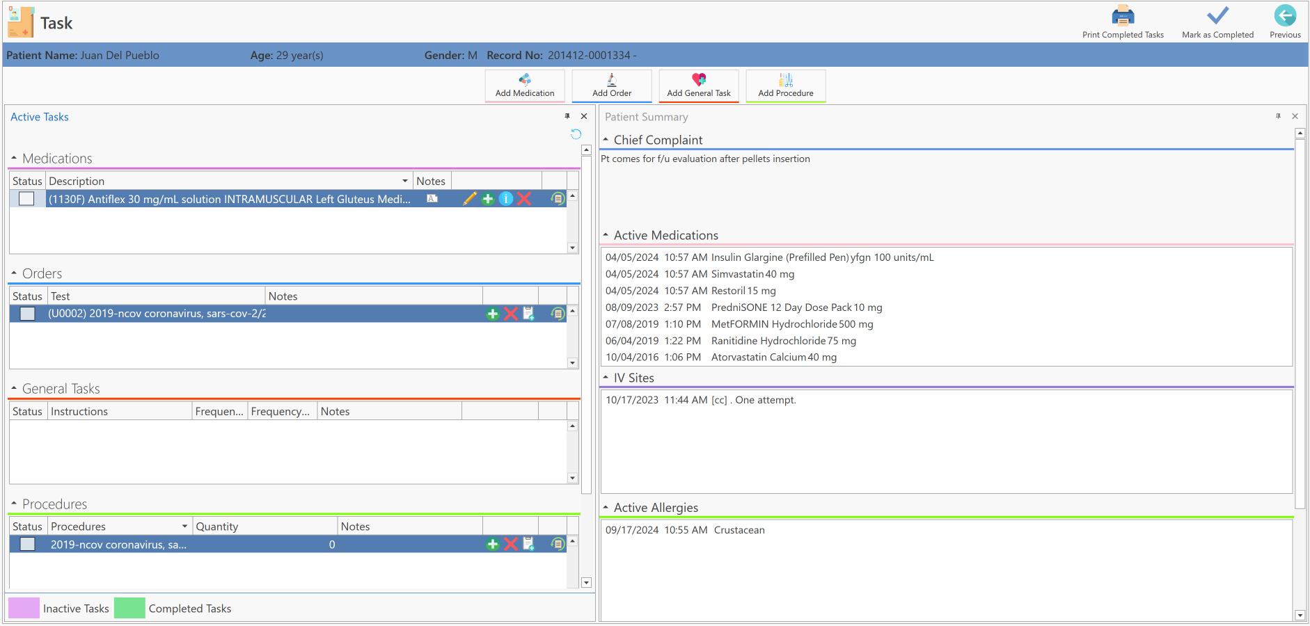
- The following screen will be displayed automatically:

In the Orders section, click on the Delete button.

- The following confirmation message will be displayed:

- Enter the reason why you are deleting the selected order.
- Then press the OK button to complete the action.
Important Note: This action can only be performed by the provider. If the provider wishes to give you access to this action, you must select the Clinical Inactive General Tasks, Medication Tasks, Order Tasks and Procedures Tasks permission.
- Once the order deletion process has been completed, it will change to purple to identify that the order has been deleted or deactivated.

Recommended Article:
- Learn More About: Workflow / Task