There are several options to see that a clinical task has been completed.
Option #1
- Go to the Workflow screen.
- Click on the Clinical Tasks tab, located on the right side of the screen.

- The following section will be displayed:

- Double-click on the patient to display the clinical tasks of the selected patient.

- The following screen will be displayed:

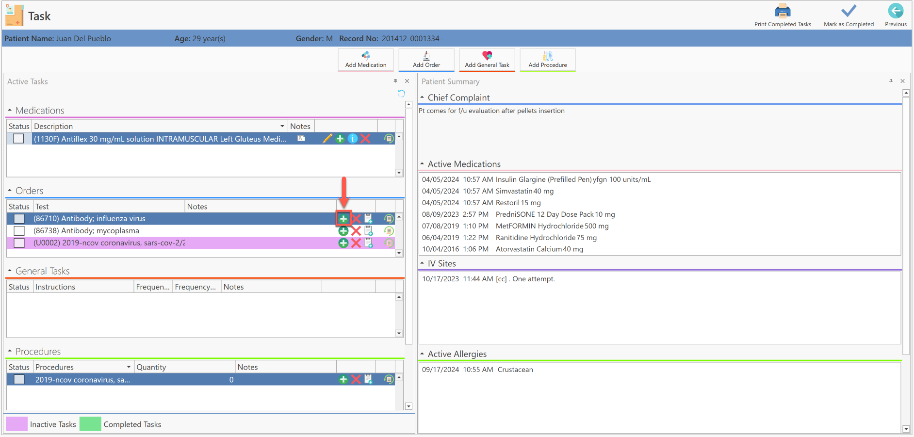
- In the Orders section, click on the Add Event button.

The following screen will be displayed:

Enter the result of the order and its unit and then press the Save button.
Once the order result has been saved, it will automatically be identified in green as completed and the Status box will automatically be checked.

Option #2
- Go to the Workflow screen.
- Press the More Options button, located at the end of the patient line.

- The following options will be displayed:

- Select the View Clinical Tasks option.

- The following screen will be displayed automatically:

- In the Orders section, click on the Add Event button.

The following screen will be displayed:

Enter the result of the order and its unit and then press the Save button.
Once the order result has been saved, it will automatically be identified in green as completed and the Status box will automatically be checked.

Option #3
- Go to the Workflow screen.
- Open the patient's note, which presents assigned pending clinical tasks.

- The following screen will be displayed:

- Press the Active Tasks button, located in the Side Bar section.

- Or, press the Search button located at the top left of the screen and select the Active Tasks option.
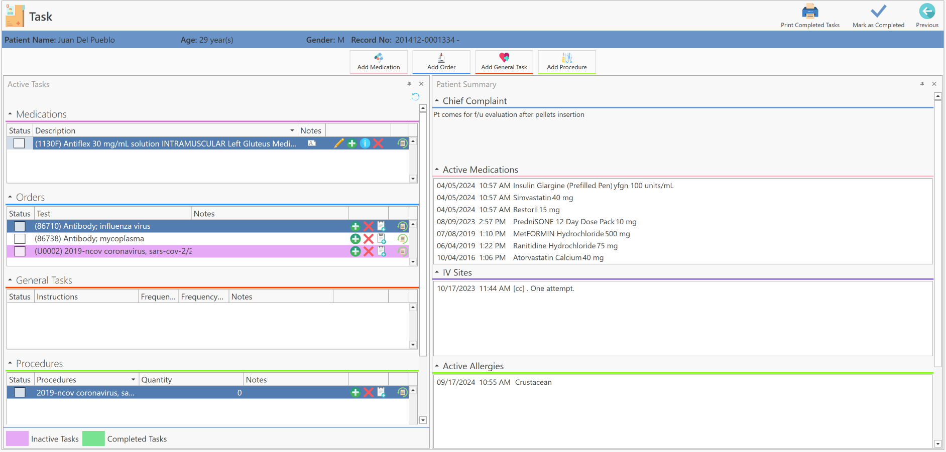
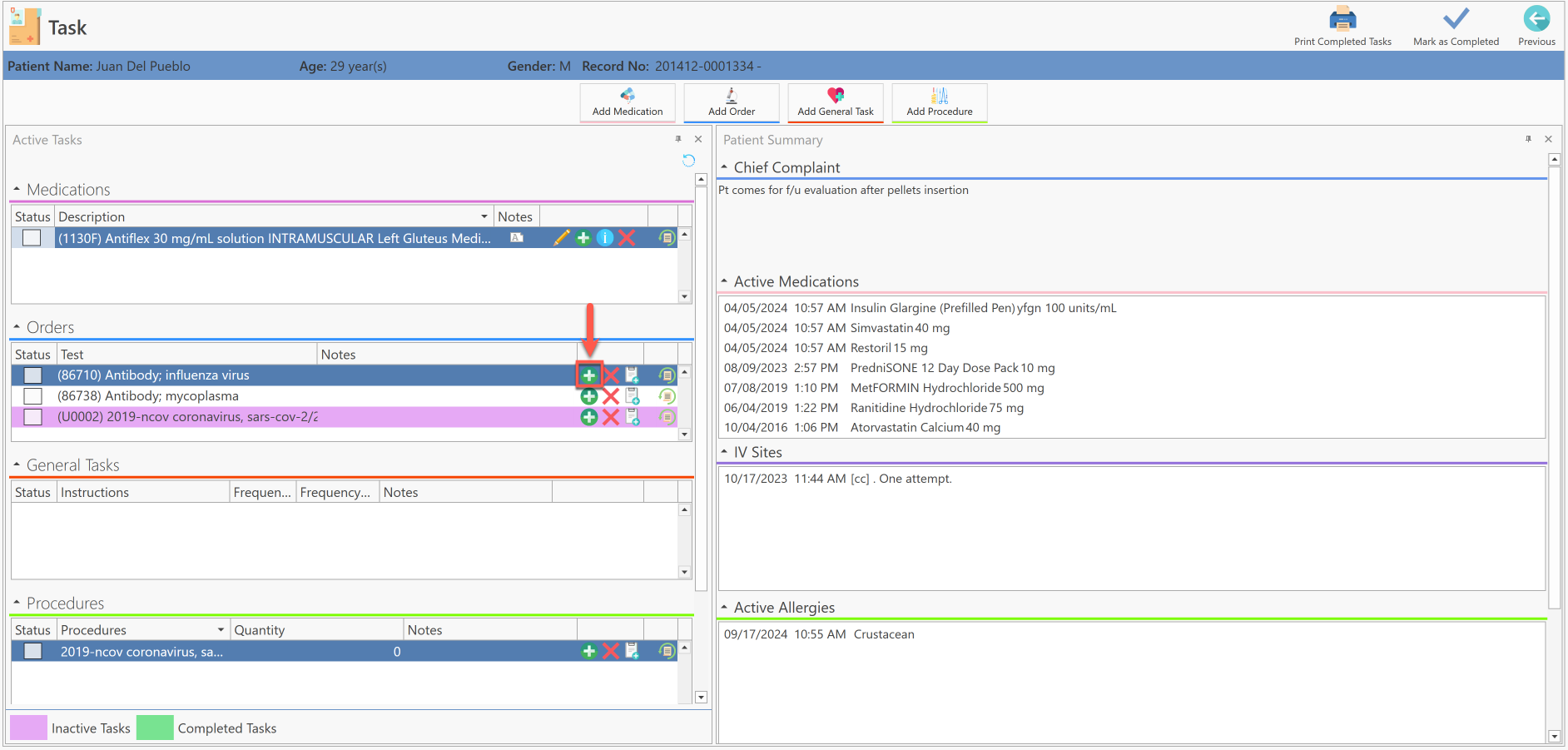
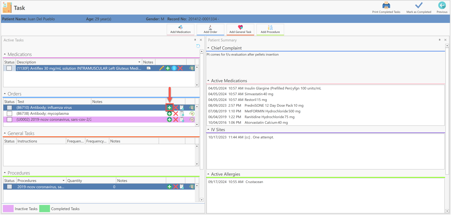
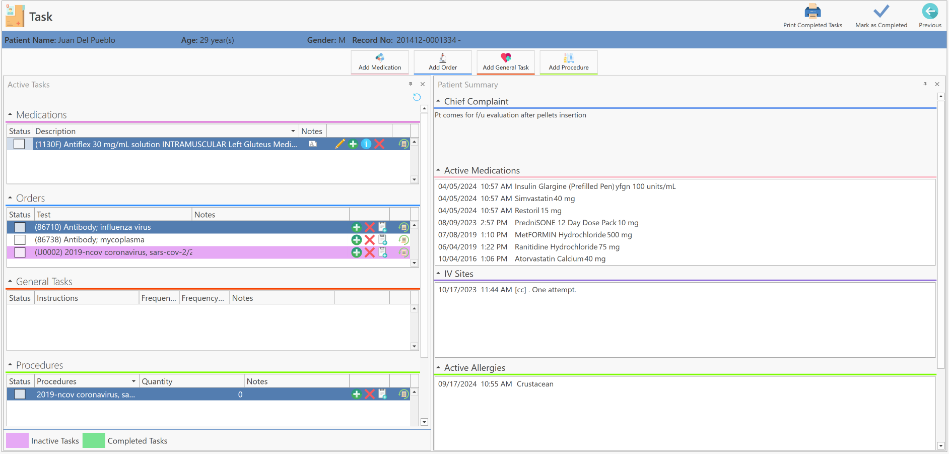
- The following screen will be displayed automatically:

- In the Orders section, click on the Add Event button.

The following screen will be displayed:

Enter the order result and its unit and then press the Save button.
Once the order result has been saved, it will automatically be identified in green as completed and the Status box will automatically be checked.

Recommended Article:
- Learn More About: Workflow / Task