There are several options for adding procedures to the patient's clinical tasks.
Option #1
- Go to the Workflow screen.
- Click on the Clinical Tasks tab, located on the right side of the screen.

- The following section will be displayed:

- Double-click on the patient to display the clinical tasks of the selected patient.

- The following screen will be displayed:

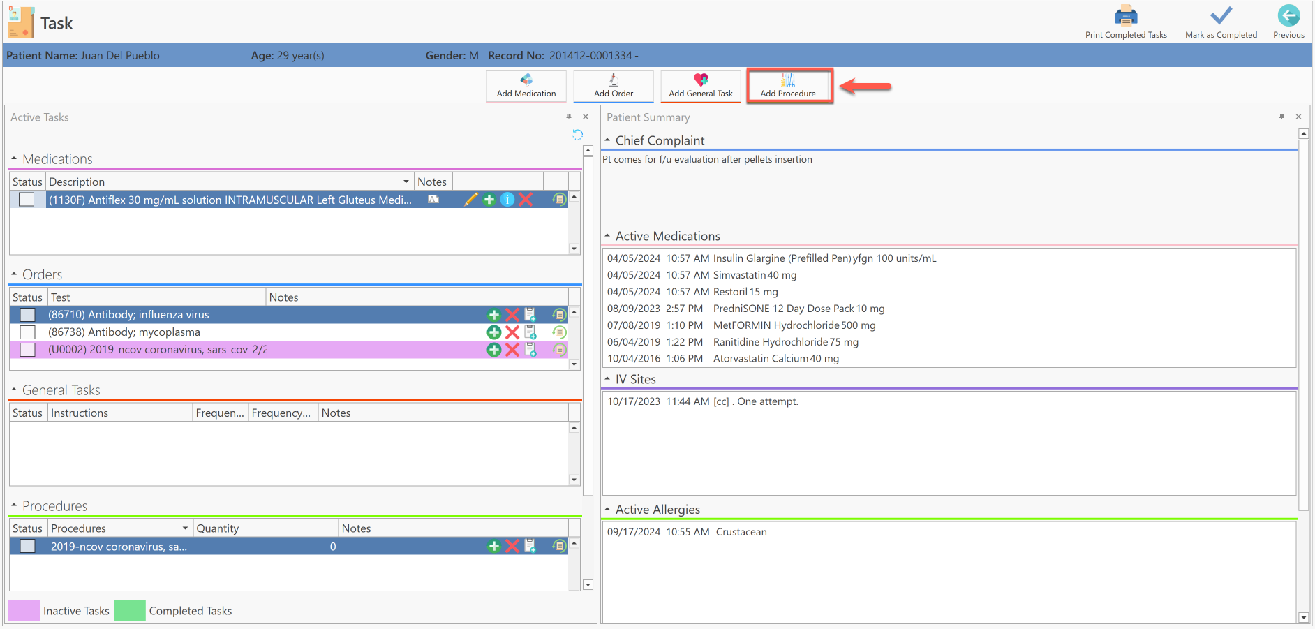
- In the Procedures section, click on the Add Procedure button.

- Or, press the Procedures button, located at the top center of the screen.

- The following screen will be displayed:

- Double-click on the procedure code you wish to add to the clinical task.

- It will automatically be displayed in the Procedures list.

Option #2
- Go to the Workflow screen.
- Press the More Options button, located at the end of the patient line.

- The following options will be displayed:

- Select the View Clinical Tasks option.

- The following screen will be displayed automatically:

- In the Procedures section, click on the Add Procedure button.

- Or, press the Procedures button, located at the top center of the screen.

- The following screen will be displayed:

- Double-click on the procedure code you wish to add to the clinical task.

- It will automatically be displayed in the Procedures list.

Option #3
- Go to the Workflow screen.
- Open the patient's note, which presents assigned pending clinical tasks.

- The following screen will be displayed:

- Press the Active Tasks button, located in the Side Bar section.

- Or, press the Search button located at the top left of the screen and select the Active Tasks option.
- The following screen will be displayed automatically:

- In the Procedures section, click on the Add Procedure button.

- Or, press the Procedures button, located at the top center of the screen.

- The following screen will be displayed:

- Double-click on the procedure code you wish to add to the clinical task.

- It will automatically be displayed in the Procedures list.

Recommended Article:
- Learn More About: Workflow / Task